S vydáním aktuální verze SolidWorksu mohou mít mnozí uživatelé problémy s aktivací zobrazovacích pohledů RealView a Okolní okluze. V tomto návodu vám poradíme, jak fotorealistické zobrazení aktivovat.

Nemožnost aktivovat zobrazovací pohledy souvisí s certifikací karty. Zda je vaše grafická karta certifikována, si můžete ověřit na stránce Graphics Card Drivers.

Tip: Nemožnost aktivovat zobrazovací režimy poznáte podle šedého ikony RealView v nabídce Zobrazit → Zobrazení…
Tip: Nemožnost aktivovat zobrazovací režimy poznáte podle šedé ikony RealView v nabídce ZobrazitZobrazení
…a taky podle toho, že chybí tlačítko RealView v panelu Průhledné zobrazení → Nastavení pohledu.
… a také podle chybějícího tlačítka RealView v panelu Průhledné zobrazeníNastavení pohledu.

Nemůžete-li zapnout režim RealView, postupujte podle návodu níže.

Upozornění: Přestože se jedná a nepatrný zásah do editoru registrů, postupujte podle návodu se vší opatrností.

 

Postup aktivace režimu RealView

Stiskněte tlačítko Start, do příkazového řádku napište text regedit a stiskněte Enter. Spustí se editor registrů.
Stiskněte tlačítko Start, do příkazového řádku napište text regedit a stiskněte Enter. Spustí se editor registrů
V okně Editor registru vyhledejte v kořenovém adresáři Počítač (1) složku Current (2) podle cesty: HKEY_CURRENT_USER\Software\Solidworks\SOLIDWORKS 2017\Performance\Graphics\Hardware\Current. V pravé části okna klikněte dvakrát na položku Renderer (3).
V okně Editor registru vyhledejte v kořenovém adresáři Počítač (1) složku Current (2) podle cesty: HKEY_CURRENT_USER\Software\Solidworks\SOLIDWORKS 2017\Performance\Graphics\Hardware\Current. V pravé části okna klikněte dvakrát na položku Renderer (3)
Z okna Upravit řetězec vložte do schránky pomocí klávesové zkratky Ctrl + C text v poli Údaj hodnoty. Údaj hodnoty souvisí s typem a označením grafické karty a může být jiný, než ten který vidíte na obrázku v závislosti na tom, jakou grafickou kartu používáte. Zavřete okno Upravit řetězec tlačítkem Storno
Z okna Upravit řetězec uložte do schránky pomocí klávesové zkratky Ctrl + C text v poli Údaj hodnoty. Údaj hodnoty souvisí s typem a označením grafické karty a může být jiný, než ten, který vidíte na obrázku – v závislosti na tom, kterou grafickou kartu používáte. Zavřete okno Upravit řetězec tlačítkem Storno
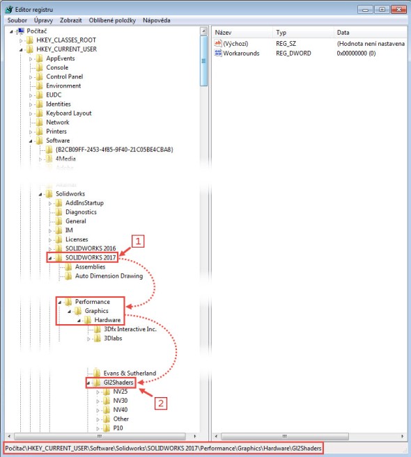
V okně Editor registru vyhledejte ve složce SOLIDWORKS 2017 (1) složku Gl2Shaders (2). Postupujte podle adresy HKEY_CURRENT_USER\Software\Solidworks\SOLIDWORKS 2017\Performance\Graphics\Hardware\Gl2Shaders
V okně Editor registru vyhledejte ve složce SOLIDWORKS 2017 (1) složku Gl2Shaders (2). Postupujte podle adresy HKEY_CURRENT_USER\Software\Solidworks\SOLIDWORKS 2017\Performance\Graphics\Hardware\Gl2Shaders

Vytvořte nový klíč podle typu grafické karty. Máte-li grafickou kartu:

  • NVIDIA, klikněte pravým tlačítkem na složku NV40 a z kontextového panelu vyberte příkaz NovýKlíč,
  • Intel(R), klikněte pravým tlačítkem na složku Other a z kontextového panelu vyberte příkaz NovýKlíč,
  • 3Dlabs, klikněte pravým tlačítkem na složku P20 a z kontextového panelu vyberte příkaz NovýKlíč,
  • HP ATI, klikněte pravým tlačítkem na složku R420 a z kontextového panelu vyberte příkaz NovýKlíč,
  • AMD, klikněte pravým tlačítkem na složku RV900 a z kontextového panelu vyberte příkaz NovýKlíč.
NVIDIA, klikněte pravým tlačítkem na složku NV40 a z kontextového panelu vyberte příkaz Nový → Klíč,
Vytvořte nový klíč podle typu grafické karty. Máte-li grafickou kartu NVIDIA, klikněte pravým tlačítkem na složku NV40 a z kontextového panelu vyberte příkaz NovýKlíč
Název složky musí být shodný s názvem grafické karty, proto vložte text ze schránky klávesovou zkratkou Ctrl + V
Název složky musí být shodný s názvem grafické karty, proto vložte text ze schránky klávesovou zkratkou Ctrl + V
Klikněte ve stromu na novou složku a podívejte se do pravého pole. Uvidíte pouze jeden registr s názvem Výchozí
Klikněte ve stromu na novou složku a podívejte se do pravého pole. Uvidíte pouze jeden registr s názvem Výchozí
Klikněte pravým tlačítkem do pravého pole a z kontextového panelu vyberte příkaz Nový → Hodnota QWORD (64bitová).
Klikněte pravým tlačítkem do pravého pole a z kontextového panelu vyberte příkaz NovýHodnota QWORD (64bitová)
Napište název registru Workarounds.
Napište název registru Workarounds
Dvojklikem na registr Workarounds otevřete okno Upravit hodnotu QWORD (64 bitů) a napište do pole Údaj hodnoty číselný údaj 30408. Zkontrolujte, zda je zaškrtnuté pole Šestnáctková v poli Číselná soustava.
Dvojklikem na registr Workarounds otevřete okno Upravit hodnotu QWORD (64 bitů) a napište do pole Údaj hodnoty číselný údaj 30408. Zkontrolujte, zda je zaškrtnuté pole Šestnáctková v poli Číselná soustava

Zavřete okno Editor registrů a spusťte SolidWorks 2017.

Založte nový díl a zkontrolujte v panelu Průhledné zobrazení, zda nabídka Nastavení pohledu obsahuje tlačítko RealView
Založte nový díl a zkontrolujte v panelu Průhledné zobrazení, zda nabídka Nastavení pohledu obsahuje tlačítko RealView
Tip: Pokud tlačítko v panelu Průhledné zobrazení vidíte, musí být barevná ikona RealView v nabídce Zobrazit → Zobrazení.
Tip: Pokud tlačítko v panelu Průhledné zobrazení vidíte, musí být barevná ikona RealView v nabídce ZobrazitZobrazení

Pokud tlačítko v panelu Průhledné zobrazeníNastavení pohledu nevidíte, v okně Upravit hodnotu QWORD (64 bitů) vyzkoušejte postupně měnit hodnoty v tomto pořadí:

  • 31408,
  • 30008,
  • 80408,
  • 80008,
  • 40408,
  • 40008,
  • 60008.

Write A Comment