Součástí moderního podniku je správně nasazený informační systém, který obvykle pokrývá potřeby firmy od ekonomiky, nákupu, prodeje, personalistiky, skladů až po řízení výroby. Jedním z jeho důležitých modulů bývá také technické příprava výroby.
Stále narážíme na informační systémy nebo konkrétní implementace, které z různých důvodů používají externí systém technické přípravy výroby. Příčiny tohoto stavu spočívají třeba v tom, že byla tato oblast externě řešena delší dobu před nasazením informačního systému, anebo tento systém nedosahuje potřebné funkční úrovně.
Většina podniků v současnosti používá pro vývoj a modernizace svých výrobků 3D CAD software. V minulosti bylo často nasazení informačního systému, systému technické přípravy výroby a 3D CAD systému prováděno bez jakéhokoliv vzájemného propojení. V případě uvedeného způsobu nasazení se informace mezi jednotlivými odděleními podniku přenášejí v ústní, papírové nebo e-mailové komunikaci.

S trochou nadsázky se takový přístup dá nazvat „tichou poštou“. A jak taková „tichá pošta“ může dopadnout, si lze snadno představit. Bohužel, dopady se projevují v zátěži na zaměstnance v rámci vnitrofiremní komunikace, v problémech ve výrobě, zvýšení zmetkovitosti, prodloužení dodacích termínů nebo kolizemi při plánování zakázek. Nejhorším důsledkem může být poškození pověsti u zákazníka a finanční dopady jako penále atd.
Jak to dělat lépe?
Většinu problémů „tiché pošty“ lze odstranit vhodnou integrací použitých systémů mezi sebou. Integrace od základů rozdílných systémů klade velké nároky na implementátory jednotlivých systémů, na jejich schopnosti a ochotu se na takovém řešení podílet. V případě, že se provede intergrace informačního systému, systému technické přípravy výroby, správy dokumentace a vývojových nástrojů, pak mluvíme o funkčním komplexním PLM řešení (Product Lifecycle Management). Každý výrobní podnik by se měl ve vlastním zájmu o zavedení takového PLM řešení v rámci určitého časového horizontu snažit. Vytvoření komplexního PLM řešení přináší jisté finanční náklady a požadavky na lidské zdroje při implementaci, které jsou ale v dlouhodobém horizontu bohatě vyváženy přínosy celého řešení a odstranění důsledků předchozí nesystémovosti.

Komplexní PLM řešení lze vytvořit s většinou informačních systémů, jako jsou například aplikace QI, IFS, Microsoft Dynamics (Navision, Axapta), Karat, K2, Helios a další. Nezbytnou součástí celého PLM řešení je systém správy dokumentace, díky kterému je možné informace vznikající v rámci tvorby technické a ostatní dokumentace automatizovaně databázově přenášet do dalších systémů, zejména však do informačního systému.
Dobrý příklad – SolidWorks
Například uživatelé CAD systému SolidWorks nejčastěji volí pro správu dat systém SolidWorks Enterprise PDM, který jim díky tomu, že pochází z téže softwarové rodiny, poskytuje optimální nástroje pro jejich aktivity. Jednou z typických úloh v rámci integrace Enterprise PDM a informačního systému, je zajistit uživatelům CAD softwaru SolidWorks on-line přístup k informacím v informačním systému. Obvykle se jedná o informace o normalizovaných a nakupovaných součástech nebo o hutních polotovarech.

V rámci obvyklého PLM řešení má tak uživatel po stisku jednoho tlačítka přístup přímo z prostředí 3D CADu k požadovaným informacím z informačního systému. Data, která uživatel takto doplní do dílů a sestav, se automaticky promítají do rohových razítek, kusovníků na výkresech a jsou využity v rámci synchronizace struktur kusovníků mezi SolidWorks Enterprise PDM a příslušným informačním systémem.
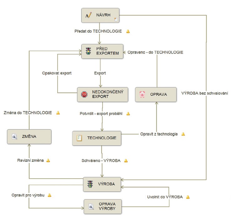
Tvorba dokumentace v SolidWorks Enterprise PDM a synchronizace kusovníků jsou řízeny grafickým workflow, pomocí kterého je nastaven změnový proces a automatizovaná tvorba změnových indexů výrobků. Workflow je jedním ze základních stavebních kamenů celého systému a obvykle bývá definováno více workflow pro různé typy úloh a schvalovacích procesů.
Výhody pro uživatele
V rámci implementace komplexního PLM řešení mají uživatelé informačního systému, pracující ve „svém“ prostředí, přístup ke schválené technické dokumentaci a není nutno zatěžovat je vstupováním do dalších aplikací pro správu dokumentace.
Vrátíme-li se k již zmiňovanému workflow, pak zde při spuštění databázové synchronizace kusovníků se mohou přenést bitmapové náhledy na díly a sestavy (je možné je zobrazit na datové kartě v informačním systému) a současně se vytvoří PDF soubory pro výkresy a 3D náhledy pro díly a sestavy (jsou dostupné jako přílohy příslušné položky v informačním systému). Specifickými požadavky při implementaci je možné například ovlivnit následnou práci s PDF soubory výkresů tak, aby nešlo obsah PDF z informačního systému kopírovat nebo tisknout a zamezilo se tak neřízenému šíření dokumentace, případně se dá zajistit automatizované generování potřebných DXF souborů rozvinů plechových dílů.
SolidWorks Enterprise PDM, coby součást komplexního PLM řešení, umožňuje mimo jiné díky integraci do kancelářského balíku Microsoft Office spravovat obecnou dokumentaci související s výrobkem. Příkladem může být dokument popisující změnový požadavek na výrobek, kdy je nutné zajistit elektronický schvalovací proces (definici oddělení a zodpovědných osob), oznámení integrované do standardní firemní emailové komunikace a další nástoje pro práci se řízenou dokumentací splňující i normativní požadavky ISO.
Pro jednotlivé typy dokumentů je možné připravit šablony v rámci SolidWorks Enterprise PDM, které uživatelům zjednoduší práci při zakládání jednotlivých dokumentů, včetně například automatického číslování dle typu dokumentu.
Vybírejte nejen software
Zavedení komplexního PLM řešení, založeného na správně provedené integraci standardních systémů používaných ve většině moderních společností, přináší dramatické zlepšení vnitrofiremní komunikace, zjednodušení sdílení klíčových informací potřebných pro výrobu a modernizaci výrobků.
Stejně důležitý, jako volba vhodných aplikací, je však také výběr systémového integrátora, který na základě svých předchozích zkušeností dokáže zajistit hladký průběh a úspěch implementace takového řešení. V případě kombinací softwaru využívajících aplikace značky SolidWorks, je takovým integrátorem například společnost SolidVision.
Prezentace společnosti SolidVision. Napsal Pavel Frébort.